Q: How to install/display Giitalk in the store?
A:1). In the background of the merchant, click on the app market, click on the purchase (free) Jichat, and click "go to use" to complete the purchase.
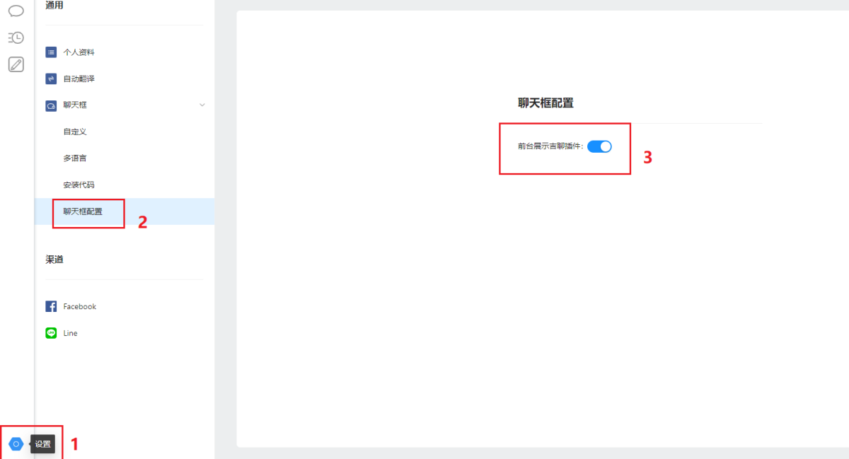
2) Enter the Jichat customer service terminal, click the "Settings" button in the lower left corner - chat box configuration - display the Jichat plug-in at the front desk. As shown in the figure:




