1. Select the "Giitalk" plugin in the "App Market" in the background to install it.
2. After the installation is complete, click "Go to Use" to enter the JiLiao customer service terminal, click the "Settings" button in the lower left corner - chat box configuration - display the JiLiao plug-in at the front desk, and JiLiao will be displayed on the front end of the store. As shown in the figure:
3. When a member visits the mall, click the JiLiao icon to initiate a real-time conversation with the merchant, or leave a message to the merchant when the customer service is offline.
4. Merchants can process buyers' real-time conversations and offline message work orders on the backend Jichat customer service.
5. Click "Settings" - "Chat Box" - "Custom", the merchant can set the Jichat chat box, the background color, icon position and display label at the beginning of the chat, as well as the font and background color in the chat , and the background color of the Jichat button when offline.
6. Click "Multilingual" under "Chat Box", and merchants can set up offline message boards in different languages.
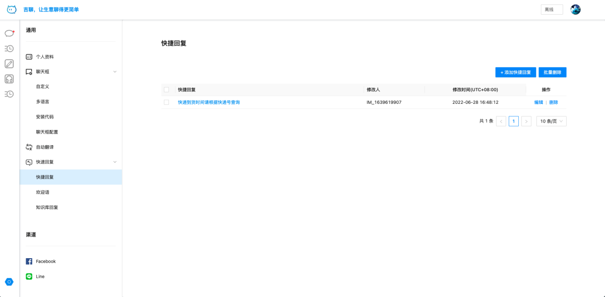
7. Jichat provides a variety of automatic reply settings
①Quick reply
When chatting online, the customer service can quickly send the set content to the user through the quick reply method
②Welcome
When the user enters the Jichat online chat for the first time, the system will automatically send a welcome message
③ Knowledge base reply
The first time the user enters the online chat of JiLiao, the configured knowledge base will be sent. The user clicks on a specific question and it will automatically reply, improving the efficiency of user problem solving.
8. Click "Settings", "Channels", bind multiple Facebook accounts and line accounts according to the process, uniformly receive fan messages and comments, and manage responses in a unified manner.
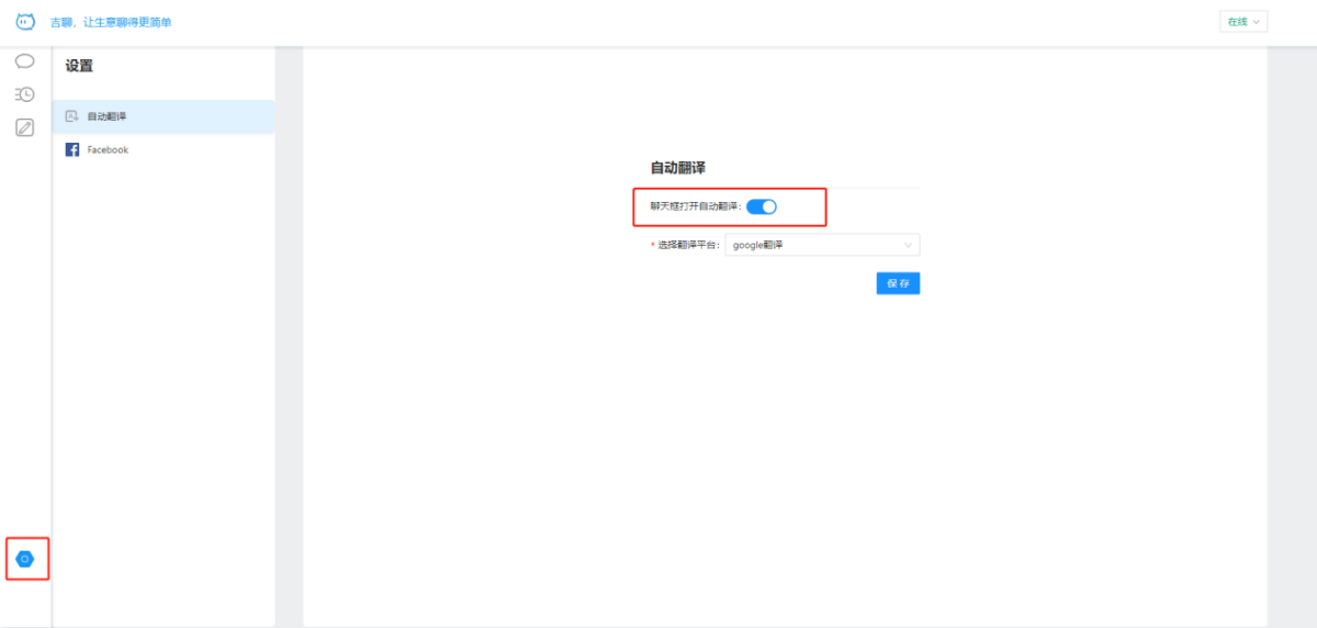
9. Click Settings to turn on the automatic translation function, which can automatically translate the questions inquired by members into Chinese. Merchants can also reply in Chinese and automatically convert them into the target language of the member’s country to help members complete the purchase.
10. When a merchant talks with a member, they can record member information, such as customer name, phone number, email address, etc., and can also add remarks to the current session. When the member consults again, the system will automatically display the customer. Information.
11. When the merchant is in a dialogue with the member, he can check the member's browsing situation on the web page, the merchant can browse through the page, and introduce the content to the member in a targeted manner.
12. In the work order record, you can view the offline message work order of Jichao, facebook, and line. The merchant can reply to the mail according to the content of the work order. The comment work order on the facebook homepage can also be replied directly in the background.



















